- 한국기술교육대학교 컴퓨터공학부 23-1학기 운영체제(김덕수 교수님) 팀프로젝트 API
Details
- Process 스케줄링은 multi-tasking system에서 여러 프로세스들에 프로세서 할당(dispatch) 순서를 결정하는 작업입니다.
- 목적은 성능 향상에 있습니다.
- 성능 지표는 굉장히 많은 종류가 있으며, 대표적인 지표는 다음과 같습니다.
- mean response time (평균 응답 시간)
- throughput (단위 시간당 처리량)
- resource utilization (단위 시간당 자원 활용도)
FCFS, RR, SPN, SRTN, HRRN
Details
- 도착한 순서대로 프로세스를 dispatch
- Non-preemptive 알고리즘
- Batch system에 적합
- 빠른 응답시간보다는 작업 처리에 대한 성능이 더 중요하기 때문
- time-sharing(interactive) system에 부적합
- 장점
- resource utilization이 높음
- 불필요한 스케줄링(context switching)이 이루어지지 않아 프로세서가 지속적으로 작업을 수행할 수 있기 때문
- resource utilization이 높음
- 단점
- convoy effect가 발생
- burst time이 긴 프로세스에 의해 다른 프로세스들의 대기시간이 길어지는 현상
- 평균 respone time이 김
- convoy effect가 원인
- convoy effect가 발생
- 도착한 순서대로 프로세스를 dispatch 하되, 프로세서 사용 제한 시간(time quantum) 이 존재
- Preemptive 알고리즘
- running 상태의 프로세스중 time quantum이 만료된 프로세스가 있고, ready 상태의 프로세스가 있다면 선점
- 장점
- time-sharing(interavtive) system에 적합
- 특정 프로세스들의 자원 독점을 방지
- 단점
- 잦은 context switching으로 인해 overhead가 큼
- time quantum이 시스템 성능을 결정 짓는 핵심 요소
- very large(infinite) time quantum -> FCFS
- very small time quantum -> processor sharing
- 사용자는 모든 프로세스가 각각의 프로세서 위에서 실행되는 것처럼 느끼게 됨
- (프로세서의 작업 수행 체감 속도) = (프로세서의 실제 작업 속도 * 프로세서의 개수)
- burst time이 가장 작은 프로세스를 dispatch
- Non-preemptive 알고리즘
- 장점
- 프로세스들의 평균 waiting time과 response time이 짧음
- 시스템 내 프로세스들의 수를 최소화
- 스케줄링 overhead가 감소하고, 메모리 절약을 할 수 있어 시스템의 효율을 향상시킴
- 단점
- burst time이 상대적으로 긴 프로세스는 starvation 현상이 발생할 수 있음
- burst time을 예측하기 어려움
- 예측하기 위한 기법이 필요
- SPN을 preemptive 방식으로 변형한 알고리즘
- 잔여 burst time이 running 프로세스보다 더 적은 ready 상태의 프로세스가 있다면 선점
- 장점
- SPN의 장점을 극대화
- 단점
- 잔여 burst time을 계속해서 추적해야 하는 overhead
- 잦은 context switching으로 인한 overhead
- 위 단점으로 인해 구현 및 사용이 비현실적
- SPN + Aging concept을 적용한 알고리즘
- Non-preemptive 알고리즘
- Aging concept
- 프로세스의 waiting time을 고려하여 우선순위 설정
- response ratio가 가장 높은 프로세스가 가장 우선순위가 높음
- response ratio:
(WT + BT) / BT
- response ratio:
- 장점
- SPN의 장점을 취하면서도 starvation을 방지함
- 단점
- ready 상태 프로세스들의 우선순위를 지속적으로 업데이트 필요
- burst time 예측 기법 필요
Request
1 <= processes.size() <= 99- 프로세스별 property
- name
- arrivalTime
- workload
1 <= processors.size() <= 15- 프로세서별 property
- name
- core
- 다음 중 택 1
FCFSRRSPNSRTNHRRNMN
- Round-Robin 알고리즘에서의 프로세스 실행 제한 시간
{
"processes": [
{
"name": "p1",
"arrivalTime": 0,
"workload": 9
},
{
"name": "p2",
"arrivalTime": 1,
"workload": 8
},
{
"name": "p3",
"arrivalTime": 3,
"workload": 11
},
{
"name": "p4",
"arrivalTime": 4,
"workload": 7
},
{
"name": "p5",
"arrivalTime": 5,
"workload": 12
}
],
"processors": [
{
"name": "Core1",
"core": "E"
}
],
"algorithm": "RR",
"timeQuantum": 2
}Response
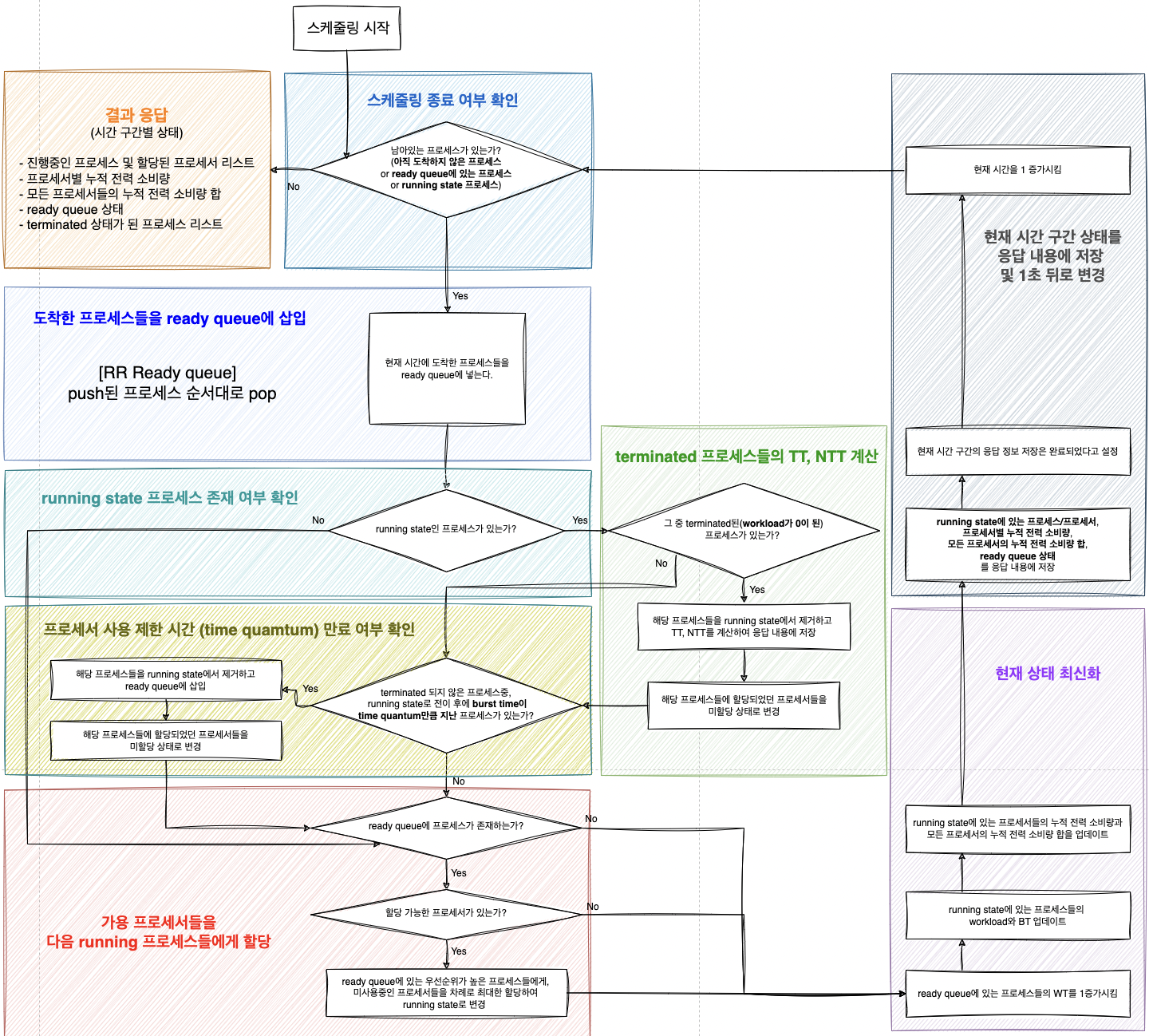
- 시간 구간(n ~ n + 1초)별 상태
- start time (n)
- end time (n + 1)
- [프로세스, 프로세서] pair 리스트
- 프로세서가 해당 프르세스에 할당되었다는 의미
- pair별 property
- processorName
- processName
- 프로세서별 누적 전력 소비량
- 프로세서 누적 전력 소비량별 property
- processorName
- totalPowerConsumption
- 모든 프로세서의 누적 전력 소비량 합
- 현재 ready queue 상태 (프로세스 리스트)
- 우선순위순 (앞에서부터)
- 해당 시간에 종료된 프로세스 리스트
- 프로세스별 property
- name
- arrivalTime
- burstTime
- waitingTime
- turnaroundTime
- normalizedTurnaroundTime
{
"statuses": [
{
"from": 0,
"to": 1,
"pairs": [
{
"processorName": "Core1",
"processName": "p1"
}
],
"processorPowerConsumptions": [
{
"processorName": "Core1",
"totalPowerConsumption": 1.1
}
],
"totalPowerConsumption": 1.1,
"readyQueue": [],
"terminatedProcesses": []
},
...
skip
...
{
"from": 6,
"to": 7,
"pairs": [
{
"processorName": "Core1",
"processName": "p3"
}
],
"processorPowerConsumptions": [
{
"processorName": "Core1",
"totalPowerConsumption": 7.4
}
],
"totalPowerConsumption": 7.4,
"readyQueue": [
"p2",
"p4",
"p5"
],
"terminatedProcesses": []
},
...
skip
...
{
"from": 19,
"to": 20,
"pairs": [
{
"processorName": "Core1",
"processName": "p4"
}
],
"processorPowerConsumptions": [
{
"processorName": "Core1",
"totalPowerConsumption": 21.2
}
],
"totalPowerConsumption": 21.2
"readyQueue": [],
"terminatedProcesses": [
{
"name": "p2",
"arrivalTime": 1,
"burstTime": 7,
"waitingTime": 11,
"turnaroundTime": 18,
"normalizedTurnaroundTime": 2.57
}
]
},
{
"from": 20,
"to": 21,
"pairs": [
{
"processorName": "Core1",
"processName": null
}
],
"processorPowerConsumptions": [
{
"processorName": "Core1",
"totalPowerConsumption": 21.2
}
],
"totalPowerConsumption": 21.2,
"readyQueue": [],
"terminatedProcesses": [
{
"name": "p4",
"arrivalTime": 5,
"burstTime": 5,
"waitingTime": 10,
"turnaroundTime": 15,
"normalizedTurnaroundTime": 3.0
}
]
}
]
}Details
- Language
- Java 11
- Framework
- Spring Boot 2.7.12
- Build tool
- Maven
- Infra
- AWS EC2
- Nginx








